Topic: P232

Registration Option

Purpose

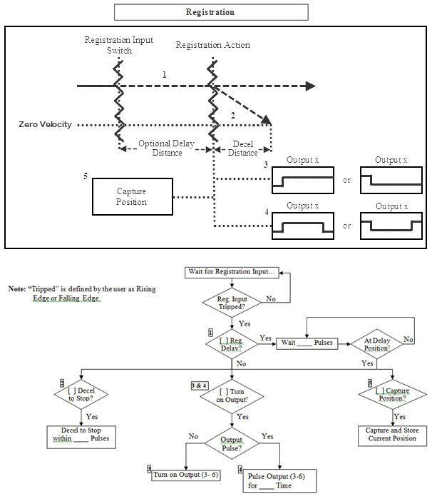
The Registration Option is available in all move commands (except Homing). Using the HSO/AMC status inputs and status outputs, the Registration Option can trigger several internal and external position based events. Inputs can be used to trigger the capturing of a position, stopping a move and turning on, off or pulsing an output. Refer to the Registration Instruction topic for more information about this function.


Registration Parameters

Parameter

Parameter Type

Requirements

Description

Registration Input

( Input Point Number )

Selectable Option with Drop-down Selection

Must Have

Selects the status input to use as the trigger for the registration event (can only be an HSO input).

Registration Input

( Triggering Edge )

Selectable Option with Drop-down Selection

Must Have

Sets the edge to look for on the selected status input. This can be Rising or Falling edge.

Event Count

Numerical Tag

Optional

A numeric tag that contains a count of how many times the Registration event has been triggered. This count will increment after each completed trigger.

Delay Registration Action by

Checkbox

Optional

Enables the option to delay the registration event by a specified distance.

Delay Value

Numerical Tag/Constant

Optional

A value (defined in the units indicated) that specifies the distance to delay the registration event.

Decel to a Stop

Checkbox

Optional

Decel To a Stop feature.

Decel Distance

Numerical Tag/Constant

Optional

A value that defines the distance to stop (defined in the units indicated) once the registration event has occurred or after, if enabled, the Delay Registration Action by has completed.

Capture and Store Current Position to

Checkbox

Optional

Capture and Store Current Position to feature.

Position Value

Numerical Tag

Optional

A tag that contains the position when the Registration Input is triggered.

Output Control

Checkbox

Optional

Enables the registration Output Control feature.

Output Control (Level or Edge)

Selectable Option with Drop-down Selection

Optional

Select either Turn On, Turn Off, Pulse On, or Pulse Off. If either pulse option is selected, the pulse time parameter must be defined.

Output Control (Output)

Selectable Option with Drop-down Selection

Optional

Select the output. The list of possible outputs is taken from the module configuration for the selected channel.

Output Control (Pulse Time)

Numerical Tag/Constant

Optional

Only required if Pulse On or Pulse Off is selected. A value that defines the pulse width in msecs.

Registration Rules

Item

Requirement

Exceptions

Event Count

 

Will be reset to zero at the start of a move (at 65535 the count will rollover to 0).

Delay Registration Action by (Delay Value)

Must be within the range of 1 and 8.4e6.

If the delay amount is outside of the valid range, then the move will be Aborted. The Aborted - Registration Parameter out of range bit will be set in the Move Status tag of the associated move instruction.

Decel to a Stop

(Decel Distance)

Must be within the range of 10 and 8.4e6.

If the decel distance is outside of the valid range, then the move will be Aborted. The Aborted - Registration Parameter out of range bit will be set in the Move Status tag of the associated move instruction.

Output Control (Output Pulse Time)

Must be within the range of 1ms and 65535ms.

If the output pulse time is outside of the valid range, then the move will be Aborted. The Aborted - Registration Parameter out of range bit will be set in the Move Status tag of the associated move instruction.


 

Note: All parameters are checked before the instruction becomes active. If a parameter violates one of the rules, the instruction will be aborted before any action occurs.


Registration Configuration

When Enable Registration is selected in the SMOV or VMOV instruction, the window shown below opens with defaults shown.



Parameter Configuration Table

Registration Setup

Notes

Registration Input

                   

Select the input that will trigger the Registration event. The list is taken from the module configuration of the currently selected channel.

Registration Input Edge

                   

Select either the Rising or Falling Edge as the triggering edge.

Event Count

 

 

 

Enter a tag to hold the Event Count of the Registration event.

Delay Registration Action by

                   

Select to enable the Delay Registration Action by feature. The "On the fly" symbol indicates that this value can be changed while the instruction is running. See Note below.

Delay Value

 

 

Enter a constant or tag value for the Delay Registration Action by feature. Only used if enabled.

Enable Decel to a Stop

                   

Select to enable the Decel to a Stop feature.

Decel Distance

 

 

Enter a constant or tag value for the Decel to a Stop feature.

Enable Capture and Store Current Position to

                   

Select to enable the Capture and Store Current Position to feature.

Position Value

 

 

 

Enter a tag to contain the position value for the Capture and Store Current Position to feature.

Enable Output Control

                   

Select to enable the Output Control action.

Output Control Type

                   

>Select Turn On, Turn Off, Pulse On or Pulse Off for the output action.

Output

                   

Select the output that the Registration event will control. The list is taken from the module configuration of the currently selected channel.

Output Pulse Time

 

 

Enter a constant or tag value for the Output Pulse Time. Only required if either Pulse On or Pulse Off is selected for the Output Control type.


Note: If the value of the tag changes prior to the trigger of the Registration Input, the new value will be applied. If after, the new value will be applied on the next trigger of the Registration Input or an on/off transition of the Enable.

Flow Charts